- Criado por Katharina Helena Louro Dvorzak em set 19, 2025
Integração com portal do ICT para realizar atualização de códigos de benefícios NCM de forma automática.
Para esta funcionalidade, é exigido o SQL 2016 - e o banco de dados também precisa estar com o nível de compatibilidade SQL 2016.

A tela 009256SPK - Atualização de Tabelas Fiscais, irá consultar o portal do ICT. Com os dados consultados irá validar as tabelas do ERP.
Haverá um botão para efetivar as informações nas nossas tabelas.
Serão atualizados nas Tabelas do ERP Linx: Código de Ajustes, NCM, CEST.
Paso a passo:
| tela 009256SPK - Atualização de Tabelas Fiscais |
|
Clicar no botão “Analisa” Este botão faz as pesquisas nas APIs e monta os cursores de tudo que vai atualizar; Realiza validação do que precisa efetivamente ser gravado; |
|
| Mostra na grid as tabelas que vão ser ajustadas e quantos registros vão ser atualizados/inseridos |
|
Ao clicar no botão “Atualiza” Atualiza as tabelas no banco. |
|
Após atualizar aas tabelas do ERP, atualiza também o status dos registros . |
|
Manutenção Legal, para que os códigos de ajuste sejam incluídos e inativados de acordo com a Especificação, na tela 012367 - Tabela de Códigos de Ajuste Sped.
Caso encontre documentos fiscais não autorizados, a consulta de movimentos para integração ocorre normalmente, ou seja, fica a cargo do usuário efetuar ou não a integração, para que posteriormente as notas sejam autorizadas e validadas.
- Integração realizada na tela 009077 - Conferência e Integração de Venda de Loja

- Observação: Essa mensagem não impede de finalizar a integração da loja.
A implementação visa escriturar as Notas de Vendas ECF que contenham meios de pagamento eletrônico (cartão de débito/crédito/PIX).
A movimentação do período é enviada ao Fisco através do Registro 1601 da EFD ICMS IPI, discriminada por instituição financeira e de pagamento.
| Foram reproduzidas vendas com ECF no emulador. |
|
| Após efetuar o processo de integrações de livros fiscais na tela 012024 |
|
| Efeutar a gravação da apuração |
|
Gerar o LCF | ![]() |
|
|
|
|
|
|
|
|
Manutenção na Tabela progressiva do IIRF, de acordo com as novas alíquotas disponibilizadas pelo governo. A visualização das alíquotas é feita na tela 015001.

Realizada melhoria para habilitar os parâmetros EXC_ICMS_PIS_COFINS_ENT e EXC_ICMS_PIS_COFINS_XML. Com o desenvolvimento, as notas de devolução de compra são geradas em conformidade fiscal.
- Nota fiscal de Devolução de Compra emitida na tela 100112 - Devolução de Compra de Produto Acabado.

Realizada implementação para que os códigos de ajuste sejam incluídos, alterados e inativados de acordo com a especificação fiscal.


EFD-Reinf -Alteração nos Registro com a aprovação da nova versão do layout 2.1.2 que compõem a Escrituração Fiscal Digital de Retenções e Outras Informações Fiscais (EFD-Reinf);
Será exigida para os eventos ocorridos a partir da competência de setembro de 2023.
O leiaute aprovado está disponível na Internet, no endereço eletrônico http://sped.rfb.gov.br/projeto/show/1196.
Vale ressaltar que a versão 1.5.1 continua vigente até a competência 08/2023.
| Foi criado o campo Versão Layout na tela 01236- Monitor da Reinf, na aba filtro de auxiliares; |
|
| Esse campo atua como filtro na consulta da tela de monitor. |
|
Na tela 014005, para o Parâmetro REINF_VERSAO, o valor Atual precisa ser o mesmo informado na tela 01236- Monitor da Reinf . |
|
| Para saber mais sobre o modelo Síncrono e Assíncrono da REINF, disponibilizamos o material aqui. |
Implementação em conformidade com a versão 9 da ECF.
Plano de Conta criado para o modelo Lucro Presumido através da tela 009039.
Importado a planilha no modelo CSV.
Na aba Classificações & Contas foi feito o vinculo das contas e salvado sem erros.

Plano de Conta criado para o modelo Imune e Isentas através da tela 009039.
Importado a planilha no modelo CSV.
Na aba Classificações & Contas foi feito o vinculo das contas e salvado sem erros.

Plano de Conta criado para o modelo Lucro Real através da tela 009039.
Importado a planilha no modelo CSV.
Na aba Classificações & Contas foi feito o vinculo das contas e salvado sem erros.

Caso o cliente tente criar um Plano de Contas sem informar o nome da visão e tente importar o arquivo, aparecerá na tela uma mensagem de alerta.

Realizada a implementação na Tela 002043 - Tabela de Alíquota de Imposto, para realizar a importação da tabela IBTP.
Tela 002043 - Tabela de Alíquota de Imposto
Na tela 002043 foi informado a filial ou as filiais, CNPJ e o Token que é gerado após o clicar no botão
que leva direto para o site De Olho no Imposto. Após isso é preciso clicar no botão Atualizar.


Na aba NCM/ NBS é possível buscar o NCM que deseja, ou fazer uma busca maior, usando a UF por exemplo

Na opção Limpeza de Dados é possível escolher o ano a qual deseja fazer a limpeza anterior a ele.

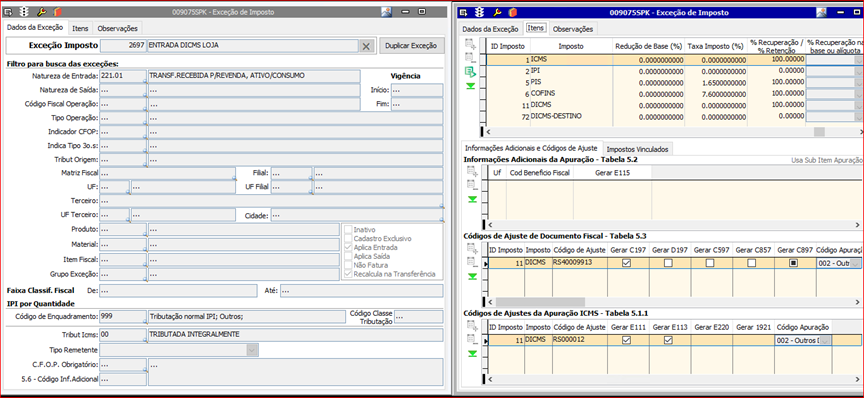
Usar o código do ajuste vinculado a Exceção de Imposto para gerar o Relatório na Apuração (agrupado por código).
Tela 012011 - Informar Código de Ajuste na Consulta de Apuração
Exceção de imposto criada, informando nas grid’s o código de ajuste, o registro que tem que ser gerado e o código de apuração.

Consulta realizada na tela 012011 onde mostra na aba Ficha o código vinculado na exceção de imposto e o tipo, se foi um AJUSTE AUTOMÁTICO ou AJUSTE MANUAL.
Também é possível verificar na aba Lista.

Realizada alteração para melhorar a performance da tela que gera NF automática.
| Notas Fiscais de Transferência emitidas através do Linx POS |
|
| Integração das Nf-e realizada através da tela 012008 |
|
| Exceção de imposto criada através da tela 009075. Checkbok ‘Recalcula na Transferência’ marcado Selecionado o C197 e E111 e vinculado o código de ajuste para o imposto DICMS |
|
| Transferência recebida com o imposto 11-DICMS |
|
| Integração das Notas Fiscais realizada através da tela 012024. |
|
| Conferência de integração no Livro de entradas - Tela 012004 |
|
| Apuração gravada na tela 012006 para o imposto ICMS do mês correspondente. |
|
| Consulta da apuração na tela 012011onde consta no campo Código Ajuste o código informado na exceção de imposto. |
|
| Importação da LCF realizado na tela 012352 sem erros |
|
| Arquivo EFD ICMS/IPI gerado através da tela 012334 |
|
|
|
No processo de integração de caixa, existe o parâmetro INDICA_NUMERO_TITULO, onde com o valor NÃO, irá montar o número do titulo da seguinte maneira: CÓDIGO FILIAL + TERMINAL + NÚMERO CUPOM FISCAL, CASO ESTE ÚLTIMO SEJA NULO SERÁ TROCADO PELO Nº DO TICKET.


Criada funcionalidade para realizar consulta e recálculo do estoque via tela do ERP.
Por esta tela, é possível realizar a atualização do estoque dos produtos com divergência entre as movimentações registradas no Kardex e o saldo de estoque (na tabela ESTOQUE_PRODUTOS).
Clique aqui para acessar o manual da tela "120111 - Consulta de estoque com diferença para recálculo".
Com o desenvolvimento, torna-se possível alterar o campo de Filial/Armazém na guia de Produtos de uma forma mais rápida, ao invés de alterar um a um.
Em qualquer retorno ou devolução de notas fiscais de saída, ao alterar a Filial/Armazém primeiro item, a tela apresenta o botão "Alterar a Filial/Armazém para todos os outros itens".
Quando clicar no botão Alterar a Filial/Armazém para todos os outros itens, vai apresentar a mensagem "Deseja alterar a Filial/Armazém para todos os outros itens?"
Se SIM vai aplicar a Filial/Armazém para todos os outros itens;
Se NÃO, não vai aplicar para os demais itens.
|
|
3. Enviar e autorizar; |
|
4. Na tela 005102, colocar uma natureza de Retorno ou devolução; 5. Na guia Retorno, localizar a NF de Saída que deseja referenciar; 6. Gerar os itens físicos; |
|
| 7. Na guia Produtos alterar o campo Filial/Armazém para a opção desejada. |
|
| 8. Na mensagem selecionar a opção SIM, será aplicada a Filial/Armazém para todos os demais itens; |
|
|
|
Implementada na importação de arquivos de produtos a informação preço, passando a integrar: código de barras, quantidade e Valores.
O principal objetivo do desenvolvimento é facilitar e agilizar a movimentação de entrada e saída de produtos, pegando preço direto do arquivo txt.
Regras do Arquivo
- Como a vírgula é um dos separadores utilizados no arquivo de texto padrão para a importação, deveremos utilizar o ponto como separador de casas decimais para os centavos no preço do produto.
- Se o arquivo tiver apenas código e quantidade, será realizado o processo onde o preço vem da tabela de preços;
- Permite a inclusão de produtos com preços diferentes, mesmo que não tenha a variação de preço por cor no ERP.
- Modelo: arquivo com preço e arquivo sem preço.
• Se o arquivo tiver código, quantidade e Preço importar o preço do arquivo;
• Se o arquivo não tiver o preço, importa apenas código e quantidade;
As seguintes telas passaram a ter a importação com código, quantidade e preço:
100101SPK FATURAMENTO DE PRODUTO ACABADO
005102SPK ENTRADA DE NOTAS FISCAIS DE PRODUTO ACABADO
120101SPK ENTRADA DE PRODUTOS POR PEDIDOS
120102SPK ENTRADA DE PRODUTOS POR OP
120103SPK ENTRADA DE PRODUTOS
120113SPK PRÉ ENTRADA DE PRODUTOS POR PEDIDO
004006SPK COMPRAS DE PRODUTO ACABADO
080203SPK PEDIDO DE VENDA DIGITAÇÃO VIA CÓDIGO DE BARRAS
150011SPK RESERVA DE PRODUTO ACABADO VIA CÓDIGO DE BARRA
120003SPK SAÍDA DE PRODUTO ACABADO DO ESTOQUE
120027SPK SAÍDA DE PRODUTO ACABADO POR TRANSFERÊNCIA
120009SPK MOV. ENTRADAS DE PRODUTOS NAS LOJAS VAREJO
120010SPK MOV. SAÍDAS DE PRODUTOS NAS LOJAS VAREJO
| Importando Itens sem preço | |
| Tela 005102 – Entrada de NF de Produto - 1. Acessar a tela 005102 – Entrada de NF de Produtos Acabado 2. Na aba Produtos selecionar a opção “Código de Barras” 3. Clicar no botão “Seleção” |
|
|
|
|
|
Tela 100101 – Faturamento de Produto Acabado Importando Arquivo com Preço;
Importação de Arquivo com Item que tem variação de preço por Tamanho | |
|
|
|
|
Tela 120103 – Entrada de Produtos – Arquivo Sem preço
1. Acessar a tela 120103 – Entrada de Produtos |
|
Selecionar o Arquivo com código de barras; |
|
| Clicar em Importar |
|
Na aba Manutenção de produtos Verifique se os produtos foram carregados corretamente |
|
| |
Informar os valores Salvar o registro |
|
|
Realizada a criação do campo Frete na tela 300019spk – Aba totais, para evidenciar o valor, assim como existe para o desconto.
|
|
4. Nesta data foram realizadas essas vendas no B2C, com os respectivos valores de frete Com total de 245,00 |
|
| 5. Acessar a tela 300019 – Resumo de Vendas Por Data e Filial 6. Acessar a aba Filtros |
|
8. Em seguida acessar a aba Totais 9. Verifique que foi adicionado o campo Frete referente as NFs emitidas no B2C |
|
























































