Atenção

Este artigo é um artigo interno e não deve ser divulgado aos clientes! Em caso de dúvidas no procedimento, peça auxílio.​


Descrição: No módulo Fiscal algumas notas constam como Aguardando Protocolo, não foram enviadas a prefeitura mas não podem ser reemitidas pois precisam voltar as assinaturas. 


Causa​: Esta mensagem é apresentada pois, as NFSes não foram enviadas a prefeitura. 


Solução: Realize os processos a seguir para voltar as assinaturas, assim o cliente consegue gerar novamente o RPS: 

  1. É enviado dessa forma na planilha: 

2. A coluna Nota/Faixa tem o numero Nota que precisamos;

2.1 Copiar essa coluna e colar no Notepad++ editar para deixar apenas uma nota: 

2.2 Copie todas as notas;

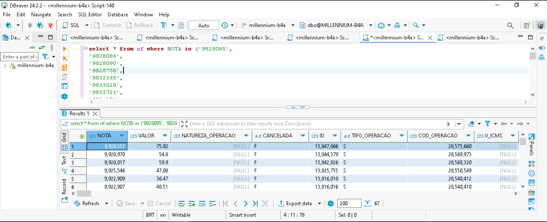
3. Abra o DBeaver e execute o comando:  select * from nf where NOTA in ():

4. Copie a coluna COD_OPERACAO e execute o comando select * from movimento_comissao mc where COD_OPERACAO_FAT in () :

 

5.  Copie a coluna PEDIDOV:

6.  Após copiar o PEDIDOV, precisamos colar eles e salvar no Notepad++;

7. Execute o delete para que possamos voltar as assinaturas, DELETE from movimento_comissao where COD_OPERACAO_FAT in ()

8. Acesse C:\wts procure o método millenium!b4a.wts>MOVIMENTACAO>Gerar_Fila_RPS;

8.1 Clique em Executar;

8.3 Clique para desmarcar o Usar montado;

8.4 Informa os PEDIDOSV na linha PEDIDOS, por exemplo (7766520,7753920);

8.5 Clique em Atualizar:

9. Faça uma validação para saber se as assinaturas voltaram, execute o select * from movimento_comissao mc where mc.PEDIDOV in () :


Observação: Para saber que as assinaturas estão liberadas os campos COD_OPERACAO_FAT, DATA_FAT precisam estar como NULL.





  • Sem rótulos