Conceito e objetivos da tela
A tela 009007 - Conta Contábil Analítica permite o cadastramento e a manutenção das contas contábeis analíticas.
As contas do plano serão todas cadastradas como analíticas. A utilização de uma conta sintética/totalizadora, nos Sistemas Linx, será definida na criação da visão contábil.
Também devem ser cadastradas nesta funcionalidade, como contas analíticas, as subcontas de ajuste contábil, que podem ser utilizadas no Linx ERP a partir do Hotfix 01.16.002, para geração da ECD - Escrituração Contábil Digital, de acordo com as exigências da Lei 12.973, de 13/05/2014.
Utilização das contas analíticas no Linx ERP
Lançamentos contábeis – será obrigatório informar qual conta contábil analítica receberá o lançamento contábil.
Visões contábeis – as visões contábeis são construídas a partir das contas contábeis analíticas, agrupando-as ou totalizando-as de acordo com o objetivo da visão.
Módulo que exibe a tela 009007
Contabilidade.
Pré-requisitos
Ter cadastrado o tipo de conta (009001 - Tipos de Conta) que será associado à conta analítica.
Inclusão de uma conta analítica
Clique em Inclui (F5) e preencha os campos conforme orientações a seguir.
Melhoria a partir do pacote Linx ERP 8.1 Service Pack 02.25 Hotfix 030
Objetivo
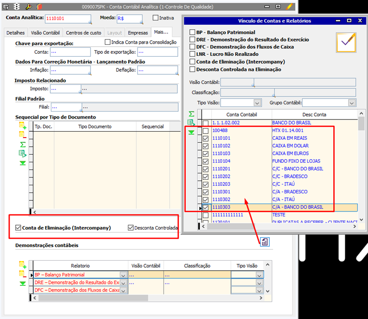
Facilitar o controle e a transparência no processo de consolidação contábil, permitindo configurar contas que devem ter os valores subtraídos diretamente das empresas Controladas.
Adicionado na subtela da Conta Contábil Analítica (009007) um novo campo denominado “Descontar Controlada da Eliminação”, no formato checkbox, permitindo ao usuário selecionar as contas contábeis que deverão ter os valores subtraídos diretamente da Controlada durante o processo de eliminação.
Quando o campo estiver selecionado, o sistema gera a eliminação, ajustando o saldo da empresa Controlada, em vez de zerar o valor no consolidado.
Funcionalidades
- Seleção individual: Marcar ou desmarcar o checkbox em cada conta contábil.
- Seleção em massa: Aplicar marcação/desmarcação em lote, conforme padrão já existente.
- Visualização direta: O status do campo é exibido na tela principal, facilitando a identificação.
- Edição direta: A marcação pode ser feita diretamente na tela principal, sem acessar subtelas.
Quando o campo estiver marcado:
- O sistema subtrai os valores das contas das empresas Controladas.
- O valor líquido da Controladora é mantido.
- A coluna de Eliminação exibe o valor ajustado, refletindo a redução feita nas Controladas.
Passo a Passo
- Acesse a tela 009007 – Conta Contábil Analítica.
- Localize a conta desejada.
- Marque o campo “Descontar Controlada da Eliminação” se desejar que os valores sejam subtraídos da Controlada.
4. Salve a alteração.
5. Para aplicar em várias contas, utilize a função de marcação em lote.
6. Acesse a tela 009280 – Demonstrações Consolidadas para visualizar os efeitos da configuração.
7. Verifique a coluna de Eliminação para confirmar os valores ajustados.
Melhoria a partir do pacote Service Pack 01.24 Hotfix 050
O plano de contas é a base estrutural de qualquer sistema contábil dentro do ERP. Com o objetivo de torná-lo mais dinâmico e aderente às exigências contábeis, será incluída uma nova funcionalidade que permita o vínculo de contas contábeis a múltiplas demonstrações financeiras, conforme as normas contábeis vigentes (CPC 26, CPC 36, CPC 05, entre outras).
Campos de cabeçalho da tela
Campo | Descrição | |||||||||||||||
|---|---|---|---|---|---|---|---|---|---|---|---|---|---|---|---|---|
Conta analítica | Informe o número da conta. Não é necessário informar pontos para separação do número, pois na visão contábil é possível utilizar uma máscara de formatação. Ao informar o número da conta analítica, recomenda-se que seja mantida uma identidade visual numérica com o campo Tipo de conta, a fim de facilitar a visualização das contas do plano durante a construção da visão contábil, cuja ordenação será utilizada para os arquivos gerados para o Sped. Exemplo 1:
No caso de tratar-se uma conta analítica do tipo subconta (definido no campo Grupo), recomenda-se buscar a identidade numérica também com o campo Conta Superior. Exemplo 2:
Os cuidados na atribuição do número da conta serão vitais nos casos de replicação da conta na visão contábil, o que poderá ocorrer apenas para visões contábeis do tipo Oficial.Veja o tópico Replicação de contas na visão contábil. | |||||||||||||||
Moeda | Informe a moeda em que serão expressos os valores lançados na conta. | |||||||||||||||
Inativa | Quando marcado, desabilita a utilização da conta para novos lançamentos. |
Guia Detalhes
Campo | Descrição |
|---|---|
Descrição | Informe uma breve descrição da conta contábil. Ex.: Edifício, terreno (subconta terreno, quando for um subconta) etc. |
Desc. Completa | Informe a descrição detalhada da conta contábil. Será preenchido pelo sistema, automaticamente, com os detalhes informados no campo acima. Se desejar, complemente a descrição. Ex.: Edifício da região Central. |
Tipo de conta | Exibe para seleção a lista de tipos previamente cadastrada na tela 009001 - Tipos de Conta. Essa tela define uma associação entre conta contábil e lançamentos em que ela pode ser utilizada. Ao finalizar a inclusão da conta contábil, ela será automaticamente incluída na guia Conta Contábil da tela 009001 e consequentemente associada aos tipos de lançamento que existirem na guia Tipo Lançamento. Ou seja, cria-se uma relação entre conta contábil e lançamentos em que a conta pode ser utilizada. A consequência disso é que, ao incluir um lançamento na tela 009018 - Lançamento Contábil, somente estarão disponíveis para seleção as contas analíticas que estiverem associadas àquele lançamento por meio do tipo de conta. |
Grupo | Informe o grupo ao qual a conta pertence: Despesa Variável Despesa Fixa Receita Ativo Passivo Carteira (Não aceita lançamentos) O item Carteira não aceita lançamento. Este grupo indica que a função da conta é somente para registrar as trocas de carteira dos títulos. Além do relacionamento com o leiaute do borderô, não existirá lançamento contábil para essas contas. Extra Contábil Subconta A criação de subcontas atende às exigências da Lei 12.973, de 13/05/2014, e está disponível no Linx ERP a partir do Hotfix 01.16.002. As subcontas devem ser criadas para as contas do ativo e do passivo sujeitas a ajustes contábeis. O contador do cliente Linx deverá orientá-lo sobre quais contas deverão possuir subconta. Os lançamentos de ajustes em subcontas é pré-requisito para a geração da ECD. Veja também a documentação do processo Gerar ECD - Escrituração Contábil Digital. |
Indica Terceiro | Esse campo será marcado automaticamente quando o tipo de conta selecionado obrigar a informação de terceiros (cliente, fornecedor, filial e representante) na tela 009001 - Tipo de Conta. |
Natureza da Subconta | Opção habilitada somente quando selecionada a opção Subconta no campo Grupo. Exibe opções pré-cadastradas que serão validadas na geração do Registro I053, na geração dos Livros Z e R da ECD - Escrituração Contábil Digital. |
Conta Superior | Opção habilitada somente quando selecionada a opção Subconta no campo Grupo. Exibe a lista de contas associadas ao tipo de conta selecionada. |
Código | Código atribuído automaticamente à conta criada. |
Portadora | Se marcada esta opção, será indicada que é uma conta contábil portadora. O objetivo é facilitar a localização de um título de acordo com a carteira de cobrança. |
Carteira | Se a opção Portadora estiver marcada, será obrigatório informar a carteira. Selecione ou preencha a carteira. Cada conta portadora possui apenas uma carteira de cobrança associada. |
Conta Corrente | Se marcada, indica que a conta contábil é uma conta corrente, sendo obrigatório o preenchimento do campo Banco, Agência e Nº. da conta. O preenchimento do campo Último Cheque será obrigatório se for utilizada a emissão de cheque via sistema. No campo Limite de Crédito, pode-se informar o valor do limite de crédito da conta para compor o saldo disponível. Os campos Saldo Bloqueado e Previsão de Despesas serão utilizados na tela 009071 - Consulta de conta corrente. Ao incluir um valor de saldo bloqueado ou uma previsão de despesas (tarifas, por exemplo), esses valores serão levados para a tela 009071 e farão parte da composição do saldo. |
Guia Visão Contábil
Veja abaixo a descrição dos principais campos da tela:
Campo | Descrição |
|---|---|
Visão Contábil | Selecione a visão contábil. |
Classificação | Selecione a classificação da visão contábil para associação com esta conta. |
Os campos Operador e Porcentagem serão preenchidos automaticamente, conforme opções selecionadas no campo Visão Contábil.
Guia Centros de Custo
Na guia Centro de custo, clique no botão Inserir, localizado à esquerda da grade. Caso não seja especificado nenhum centro de custo, a conta será aceita para qualquer centro de custo.
Campo | Descrição |
|---|---|
Centro de Custo | Com o botão direito do mouse, selecione o centro de custo que será utilizado para a conta contábil. Só serão aceitos rateios para os casos em que o centro de custo pertença à lista definida na grade da área superior da tela. Caso a lista esteja vazia, será aceito qualquer rateio. |
A guia Centro de custo estará disponível somente para a conta contábil identificada como Conta Portadora.
Guia Layout
Esta guia será habilitada quando a conta contábil for Portadora e em Grupo for selecionada a opção Carteira.
Na grade Layouts de cobrança e pagamentos que utilizam esta conta, clique no botão Inserir, localizado à esquerda da grade e selecione um dos itens disponíveis na tela para seleção.
Ainda na guia Layout, preencha os seguintes campos da área Detalhes do layout:
Campos |
|---|
Nº do Contrato |
Taxa contratual |
Taxa de IOF |
Taxa de deságio |
Inativo |
Valor Limite |
Data de início |
dias para último aviso |
Guia Empresas
Na guia Empresas, caso utilize a contabilização para mais de uma empresa com os recursos de multi empresa em um mesmo banco de dados, clique no botão Inserir, localizado à esquerda da grade e selecione uma das opções disponíveis na tela. Caso não seja informada uma empresa e o sistema esteja parametrizado para trabalhar com multi empresa, a conta estará disponível para todas as empresas cadastradas.
Guia Mais
1. Na sequência, na guia Mais... deverá ser efetuado o preenchimento dos campos, para que seja realizada a exportação da contabilidade para outros sistemas. Veja detalhamento dos principais campos da guia, abaixo:
Campo | Descrição |
|---|---|
Indica Conta para Consolidação | Marque esta opção, caso a conta contábil deva ser considerada no processamento da consolidação de empresas. Exemplo: contas com movimentação financeira em ITR e ITP. |
Imposto Relacionado | Selecione o imposto, caso haja necessidade. Exemplo: na Colômbia é vinculando o imposto ao tipo de conta e se faz os fechamentos tributários. |
Filial Padrão | Utilizado para vínculo de filial quando a conta analítica for uma conta corrente. |
Sequencial por Tipo de Documento | Inclui o número do último cheque utilizado, para usar o sequencial na geração da emissão de cheque. Clique no botão Inserir, localizado à esquerda da grade e selecione uma das opções disponíveis na tela para seleção. |
2. Por fim, clique em Salva - F4 para que a inclusão da conta analítica seja gravada.
Caso o tipo de visão escolhido na tela 009039 - Visão contábil - Plano de Conta seja do tipo Oficial, ao gravar os dados na tela 009007 será exibida uma mensagem informando que a conta será replicada para as demais visões do tipo "Oficial".
Sobre a replicação de contas na visão contábil
O Linx ERP permite que, ao cadastrar uma conta analítica (conta ou subconta), ela seja ou não replicada automaticamente para as visões contábeis existentes.
Isso terá impacto na construção da visão contábil (posição, numeração e totalização) e na forma como as contas serão demonstradas no arquivo gerado para a ECD.
Considerando essa premissa, quando houver a replicação automática, serão necessários alguns cuidados para que a conta seja corretamente disposta na visão contábil, e quando não houver a replicação automática, os cuidados deverão ser tomados também na inclusão manual (ajustes de numeração, disposição da conta e indicação da conta sintética/totalizadora).
Como funciona a replicação automática de contas analíticas na visão contábil
Observe primeiramente que a replicação automática poderá ocorrer apenas para as visões contábeis do tipo Oficial (campo Tipo Visão = Oficial, na guia Cabeçalho da tela 009039 - Visão Contábil - Plano de Contas).
Motivo: o tipo de visão Oficial foi concebido com o propósito de manter total fidelidade/equalidade entre as contas contábeis criadas no plano de contas da empresa e na visão contábil.
Sempre que for inclusa uma conta analítica a partir da tela 009007 - Conta Contábil Analítica, será exibida uma mensagem que indicará as visões contábeis já cadastradas cujo Tipo Visão = Oficial e solicitará confirmação do operador para efetuar a replicação.
Quando a resposta à mensagem for Sim:
A conta será replicada automaticamente nas visões contábeis do tipo Oficial, somente.
Para que a replicação ocorra corretamente, como ilustrado na imagem abaixo (tela 009039 - Visão Contábil - Plano de Contas), a numeração da conta deverá seguir o mesmo padrão utilizado na visão contábil. Ou seja, os itens da visão contábil deverão ser criados com o mesmo padrão de numeração das contas criadas no plano de contas da empresa.
A nova conta será automaticamente disposta na sequência numérica e indicará totalização na primeira conta sintética localizada acima dela, que no exemplo é a conta 3120101.
Observe que se a numeração utilizada para o cadastramento da conta analítica não seguir exatamente o mesmo critério de formatação dos itens da visão contábil oficial, a replicação automática não funcionará corretamente e será necessário promover alterações manuais para adequar a numeração, a ordenação e a totalização da conta.
Lembre-se que a disposição das informações da visão contábil será utilizada para a geração do arquivo da ECD.
Quando a resposta for Não:
A conta não será replicada e a associação indicada acima deverá ser feita manualmente.
Lembrando que também não haverá replicação automática para as visões contábeis cujo tipo seja diferente de Oficial, ou melhor, igual a Gerencial ou Obrigações.
“Demonstrações Contábeis”
Colunas Classificação e Tipo Visão criadas na grid Demonstrações contábeis
- Na coluna Tipo Visão existe um combobox com os tipos (Gerencial, Oficial, Obrigações)
- Realizado o vinculo do relatório a o Plano de Conta criado na tela 009039
- Conta contábil vinculado a Lista de Contas e a aba Classificação & Contas
- O sistema permite que o usuário selecione múltiplas contas contábeis e realize a associação em massa com uma mesma classificação
























