| Código Interno | Código do Cliente | Título | |
|---|---|---|---|
| LINXERP-17788 . | -- | Ajustar o ComboBox de filiais da Tela 009239 - Cadastro de Datas de Fechamento. | Realizada a troca do Combo por Text Valida. Com esta implementação, a coluna Filial da tela passa a contar com filtro para mostrar todas as filiais cadastradas ativas. |
| PRODSHOP-24548 | 02468277 02491387 | 100112 - Devolução de Compra de Produto Acabado | Ajuste na geração da Tag pDevol na Devolução referenciando chave avulsa. |
| PRODSHOP-24552 | 01826550 02392553 | 002006 - Produtos Acabados - Bloqueio para copiar Referências do Fornecedor e Código de Barras. | Ao usar a opção de cópia de Produto, ao selecionar as informações que se deseja copiar para novo produto, algumas serão bloqueadas, como a "Referencias do Fornecedor". |
| PRODSHOP-24557 | 02469077 02476279 | Tela 120026SPK - Consulta de Estoque por Data | Ajuste na consulta quando utiliza o flag - Abater quantidades em trânsito. |
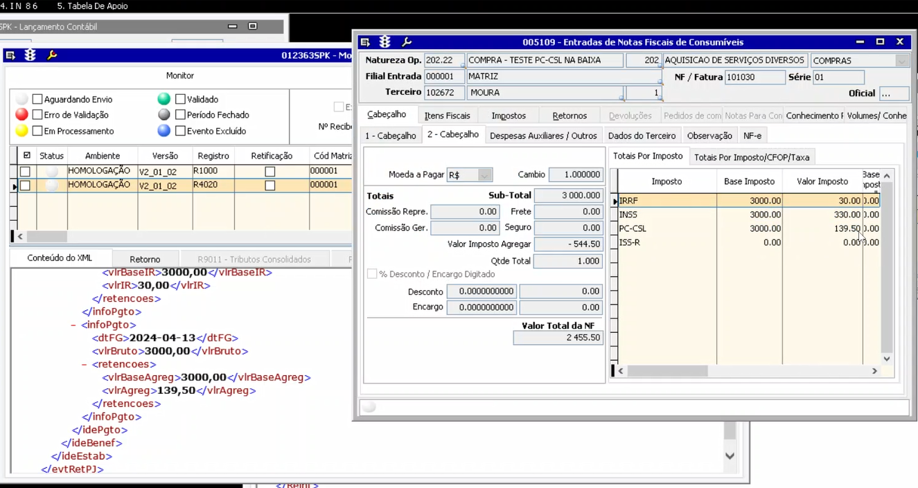
PRODSHOP-24559 | 02466029 | 012362 - EFD REINF - Duplicidade no valor Imposto PC-CSL | Realizado ajuste para geração do valor de retenção na baixa. |
| PRODSHOP-24575 | 02465469 | 012334 - EFD ICMS/IPI | Ajuste na geração do registro 0150 do Sped Fiscal, para não informar participante, se não referenciado em pelo menos um dos demais blocos. |
| PRODSHOP-24582 | Homologação | Tela 100120 deve exibir no campo QTDE a quantidade total | 100120 - Tela deve exibir no campo QTDE a quantidade total enviada, já que existe a coluna QTDE RETORNADA, QTDE DEVOLVIDA e QTDE a RETORNAR. |
PRODSHOP-24589 | 02489537 | 005103 - Entradas de notas fiscais em separado fiscal e físico - Material com a descrição fixa. | Ajuste ao percorrer os itens na aba pedido de compras. |
PRODSHOP-24592 | 02459663 02469632 | 009192 - Conciliação automática de Cartões / DDA | Alteração na TEMP #TMP_TITULOS COLUNA FATURA |
PRODSHOP-24606 | 02524718 | 009192 - Conciliação automática de Cartões | Melhoria de Performance na proc LX_CTB_CONCILIACAO_CONTA_AUTO |
PRODSHOP-24611 | 02504621 | Tela 100112 - Devolução de Compra de Produto Acabado - Valor do IPI-e ao alterar agrupamento. | Ajuste ao trocar de agrupamento na Devolução de Compra de Produto Acabado |
PRODSHOP-24624 | 02474403 | 150041 - Assistente Para Distribuição | Ajuste ao clicar no botão avançar |
PRODSHOP-24671 | 02533965 | 012352 - Importação de dados para tabelas LCF fiscal | Realizada correção para Deletar SAT de outros períodos para evitar duplicidade na importação da LCF_CFE quando existe troca SAT de outro período. |
PRODSHOP-24677 | 02511189 | 120007 - Consulta de Estoque Por Cor e Filial | Melhoria de Performance na tela - 120026SPK consulta valorizando estoque por tabela de preço. |
PRODSHOP-24695 | 02532965 02534271 | 012334 - EFD ICMS/IPI | Ajuste na importação da LCF |
PRODSHOP-24521 | Oferta | Consulta de CEP pela API LINX | A API Linx é mantida com dados oficiais dos Correios, um serviço pago que nos garante a atualização frequente desta base sempre que ocorrer qualquer alteração. |





