Autenticação
Ir para a barra lateral
Ir para o conteúdo principal
Espaços
eazyBI
Collections
Digite enter para pesquisar
Ajuda
Ajuda on-line
Atalhos de Teclado
Criar Feed
O que há de novo
Gadgets disponíveis
About PSEA
Requirement Yogi 3.4.6
Sobre o Confluence
Autenticação
Enterprise Documentação Tech
Páginas
Notícias
Requirements
Árvore de páginas
Navegar nas páginas
Configurar
Ferramentas do espaço
Remover confirmação de leitura
A
n
exos (1)
Histórico da Página
Comentários resolvidos
Informações da Página
Exibir em hierarquia
Ver Fonte
Exportar para PDF
Exportar para Word
Requirement Yogi
Page View Statistics
Páginas
…
Página inicial da Central de Ajuda
Produtos Linx | Enterprise Moda
Linx OmniPOS
Release Notes | Linx OmniPOS
Novidades | Linx OmniPOS
Distribuidor de versões | Linx Update Version
Links do JIRA
Fluxo de trabalho
Confirmação de leitura
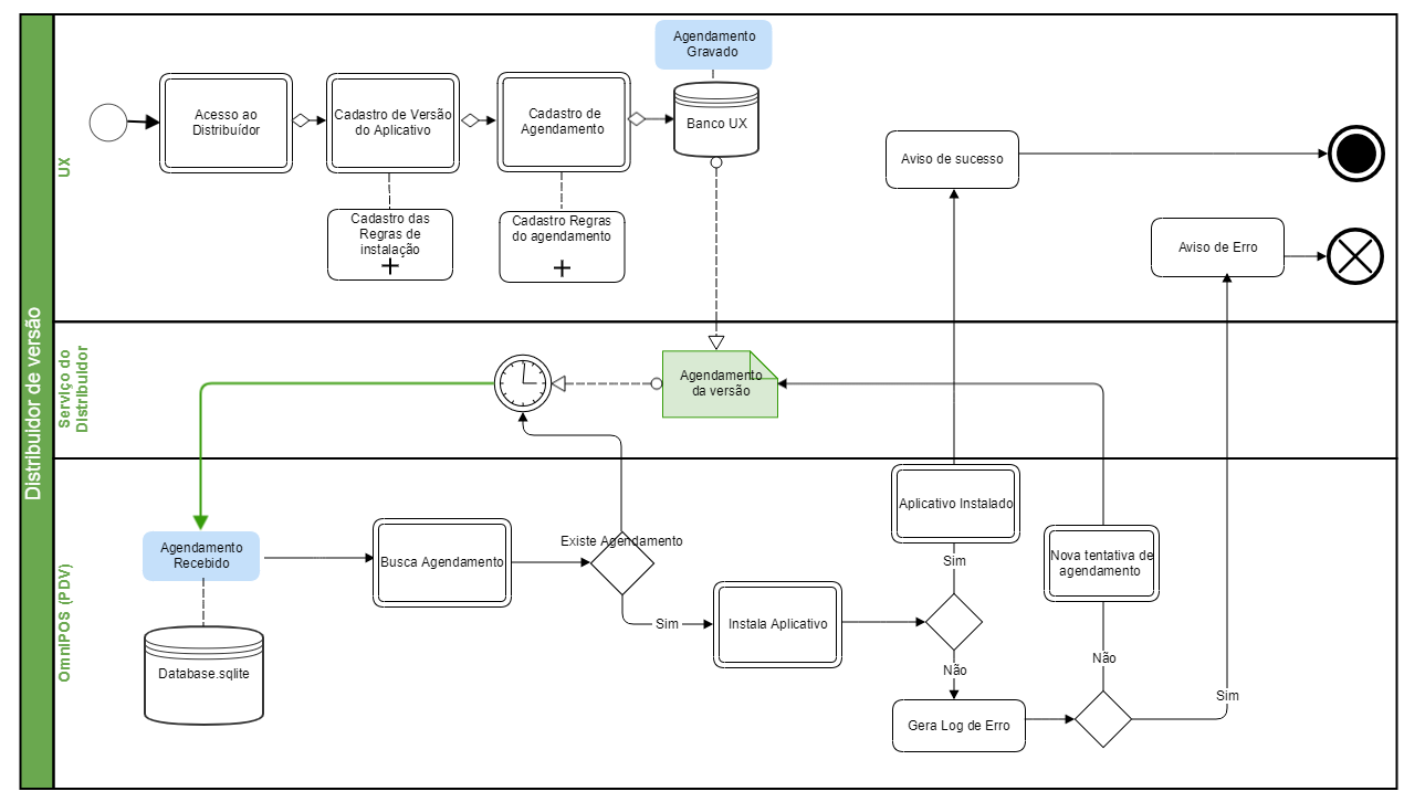
Fluxograma | Distribuidor de versões
Criado por
Glaucia Duarte Souza
em
nov 14, 2025
Distribuidor de versões - Linx Update Version
Sem rótulos
Visão Geral
Conteúdo das Ferramentas
Tarefas
{"serverDuration": 153, "requestCorrelationId": "6175ccec5ab7b605"}