Produto  | Apollo/Bravos/Autoshop  | 
|---|---|
Menu  | Financeiro > Lançamentos > Títulos a Receber  | 
Data  | 
  | 
Autores  | |
Área  | RC Segmento Automotivo  | 
Esta página tem por finalidade instruir quanto ao reenvio de remessa ao banco para registro de boletos que tiveram erro na primeira tentativa de registro.
Este manual é destinado aos usuários do sistema Apollo/Bravos/Autoshop.
Este processo serve para os casos onde o boleto fora rejeitado pelo banco por conta de erro de numeração do NOSSO NÚMERO. Após encontrar a causa do erro e corrigi-lo o usuário necessitará realizar o reenvio do boleto ao banco para registrar novamente com uma nova remessa bancária.
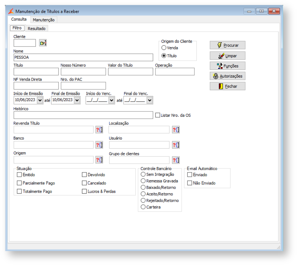
1 - Inicie procurando o título a receber no menu FINANCEIRO > LANÇAMENTOS > TÍTULOS A RECEBER e filtrando pelas informações que julgar necessário para encontrá-lo;
2 - Após encontrar e entrar no título, você perceberá que o controle bancário estará como REJEITADO/RETORNO justamente por conta da rejeição do banco. Sendo assim, iremos deixar o título pronto para gerar um novo boleto. Comece clicando em para que possamos realizar as alterações necessárias e descritas no próximo passo;
3- Para deixar o título em condições de ser gerada um novo boleto e, consequentemente, uma nova remessa, desmarque a flag IMPRESSO, retire as informações dos campos NOSSO NÚMERO/DV e altere o controle bancário para SEM INTEGRAÇÃO e em seguida clique no botão para salvar as alterações feitas;
4 - Após estas alterações acesse o menu FATURAMENTO > FATURAS / DUPLICATAS > EMISSÃO BLOQUETOS/DUPLICATAS e gere o novo boleto, que deverá ter um novo NOSSO NÚMERO;
5 - Por fim, gere a remessa normalmente no menu FINANCEIRO > INTEGRAÇÃO BANCÁRIA > MANUTENÇÃO REMESSA;
Informações Adicionais
Após seguir os passos acima, e receber o retorno do banco de que o boleto fora registrado. lembre-se de enviar este novo boleto ao cliente, pois caso o mesmo tenha me mãos o boleto anterior, não conseguirá realizar o pagamento por ele.
Em caso de dúvidas sobre o conteúdo deste documento, entre em contato com o RC AUTOMOTIVO, através do site cliente.linx.com.br.





